Forums

Articles
Create
cancel
Showing results for 
Search instead for 
Did you mean: 

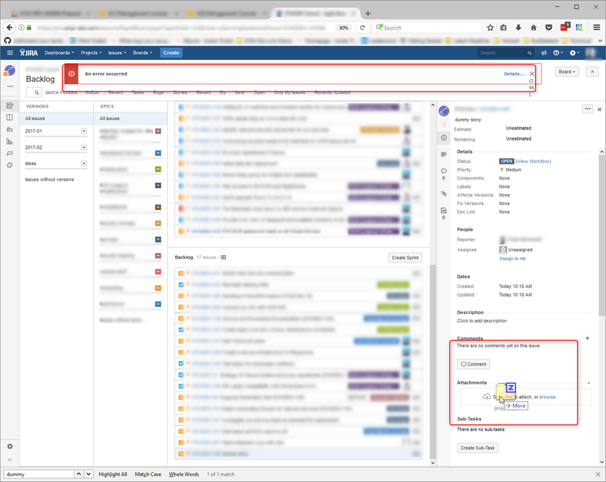
Drag and Drop of attachments in Backlog view is throwing error

Anantha.Madhava@in.bosch.com
I'm New Here
I'm New Here
Those new to the Atlassian Community have posted less than three times. Give them a warm welcome!
July 4, 2017

Hello Team,

I am using JIRA v7.2.4#72006-sha1:91606a8 on Ubuntu 16.04.

When I try to drag and drop an attachment on an issue which is open on Backlog, I get the below error -

Exception: TypeError: l.contains is not a function
Resource: https://<<MyJIRAURL>>/s/<<someAplhaNumericURLEncoding>>/_/download/contextbatch/js/greenhopper-rapid-non-gadget,atl.general,jira.general,gh-rapid,jira.project.sidebar,com.atlassian.jira.projects.sidebar.init,jira.global,-_super/batch.js?agile_global_admin_condition=true&atlassian.aui.raphael.disabled=true&hc-enabled=true&healthcheck-resources=true&is-server-instance=true&is-system-admin=true&jag=true&jaguser=true&locale=en-US&nps-acknowledged=true&nps-not-opted-out=true
        Line: 1224
        Column: 4732

 

I have attached the image for your reference  -

Drag_n_DropAttachments.png

1 answer

0 votes
Rachel Wright
Community Champion
July 5, 2017

Hi Anantha,

I'd send this on to Atlassian Support.  You can contact support from within your app (Admin > System > Support Tools > Get Help), by visiting https://support.atlassian.com/ and choosing your JIRA product flavor (Server or Cloud), or by visiting https://jira.atlassian.com.

Good luck!

Rachel Wright

Suggest an answer

Log in or Sign up to answer
TAGS
AUG Leaders

Atlassian Community Events