Forums

Articles
Create
cancel
Showing results for 
Search instead for 
Did you mean: 

Resolution not prompting when status of ticket set to Resolved

Jeren Wunder
Contributor
October 29, 2025

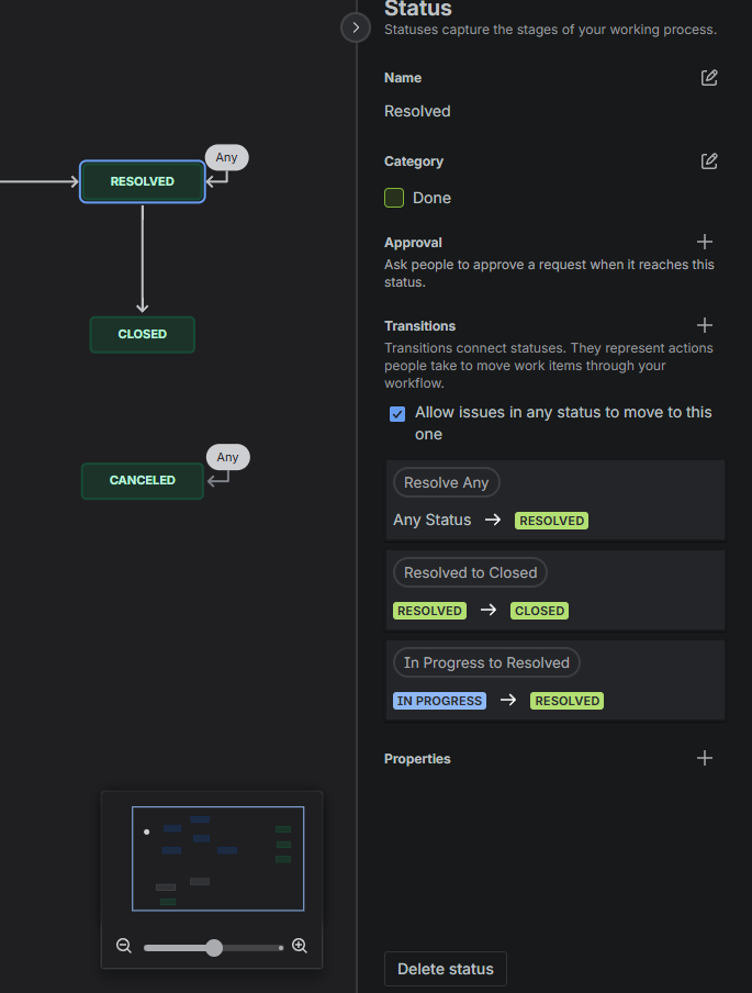
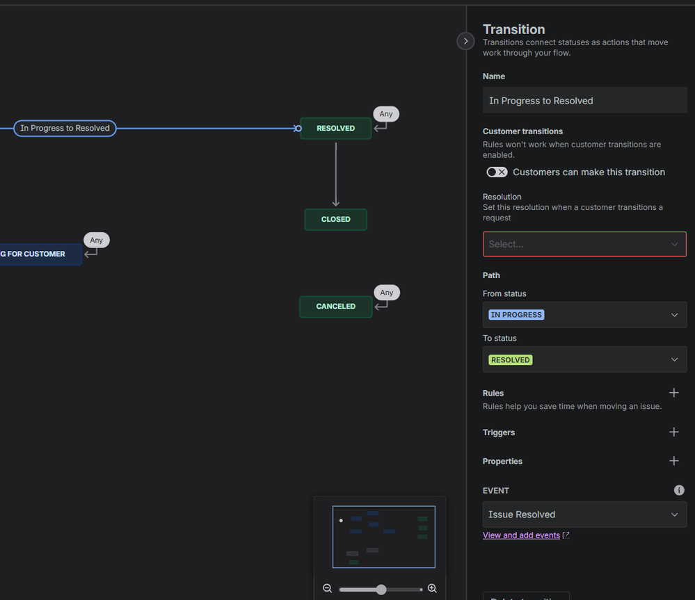
I recently changed my workflow and somehow I broke the option to set resolution when setting something to "Resolved" status. As a result, tickets are showing Resolved status but remain set to Unresolved in the resolution. I know I am missing something but I am not able to find it.  I am including what I am seeing and hoping someone can turn me in the right direction.  The pictures are showing the status itself and the two transitions to that status within the active workflow.  Thanks!any res.pngin prog to res.pngresolved.png

 

2 answers

1 accepted

3 votes
Answer accepted
Jeren Wunder
Contributor
October 29, 2025

Disregard.  I could not set screens due to the new editor not having an option to publish drafts and edit the actual transitions.  Teh old editor let me do it and now it is working again.  

1 vote
Maria Rusnakova
Rising Star
Rising Star
Rising Stars are recognized for providing high-quality answers to other users. Rising Stars receive a certificate of achievement and are on the path to becoming Community Champions.
October 29, 2025

Hi @Jeren Wunder ,

before your change, did you use the transition screen to select the Resolution manually or was it updated automatically.

I see that Resolution on your screen is empty:

image.png

 

Suggest an answer

Log in or Sign up to answer
TAGS
AUG Leaders

Atlassian Community Events