Forums

Articles
Create
cancel
Showing results for 
Search instead for 
Did you mean: 

Multi Approval Problem

Gökhan Sarıkaya February 22, 2024

We are jira service manager cloud users. Here we want to add multiple users to an approval step and we want each of these users not to go to the next step without approval. We couldn't figure out how to do this.

1 answer

0 votes
John Funk
Community Champion
February 22, 2024

Hi @Gökhan Sarıkaya  - Can you provide an exact example of the process and who should approve when? And also it would be nice to have a screenshot of your workflow. 

Gökhan Sarıkaya February 22, 2024

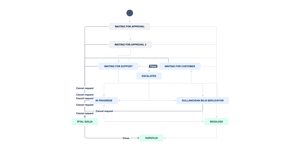
Ekran Resmi 2024-02-22 13.22.21.png

 

I am sharing the visual of the workflow. In the waiting for approval phase here, for example, after the manager of 3 different departments gives approval, we want the flow to go to waiting for approval 2.

John Funk
Community Champion
February 25, 2024

So, do all 3 have to approve before it can move? If so, you should be able to configure that when you configure your Approval. Click on the Waiting for Approval status in the workflow. Then click the Edit Approval button. 

Like Gökhan Sarıkaya likes this
Gökhan Sarıkaya February 26, 2024

Hello,

How can I do this on these screens?

Ekran Resmi 2024-02-26 11.04.30.pngEkran Resmi 2024-02-26 11.04.34.png

John Funk
Community Champion
February 27, 2024

If you say Everyone, then everyone in the Approvers field must approve it before it can move. If you say 1, then only one of the people in the Approvers field has to approve, no matter how many people are there.

Like Gökhan Sarıkaya likes this
Gökhan Sarıkaya February 27, 2024

We solved the problem, thank you for your support.

Like John Funk likes this
John Funk
Community Champion
February 28, 2024

Glad to hear!

Suggest an answer

Log in or Sign up to answer
TAGS
AUG Leaders

Atlassian Community Events