Forums

Articles
Create
cancel
Showing results for 
Search instead for 
Did you mean: 

Creating Landing Pages and Dashboards with new Confluence Cloud Editor

Christiane Peter
I'm New Here
I'm New Here
Those new to the Atlassian Community have posted less than three times. Give them a warm welcome!
November 20, 2019

We used several nested macros for creating nice boxes with several macros in it to create e. g. dashboards or landing pages. Soem macros are deprecated so we have to change our templates for new sites.

How did you customize you landing pages and dashboards? Please provide some screenshots for the community with nice overviews.

1 comment

Comment

Log in or Sign up to comment
Thomas Øhrbom
Contributor
January 22, 2020

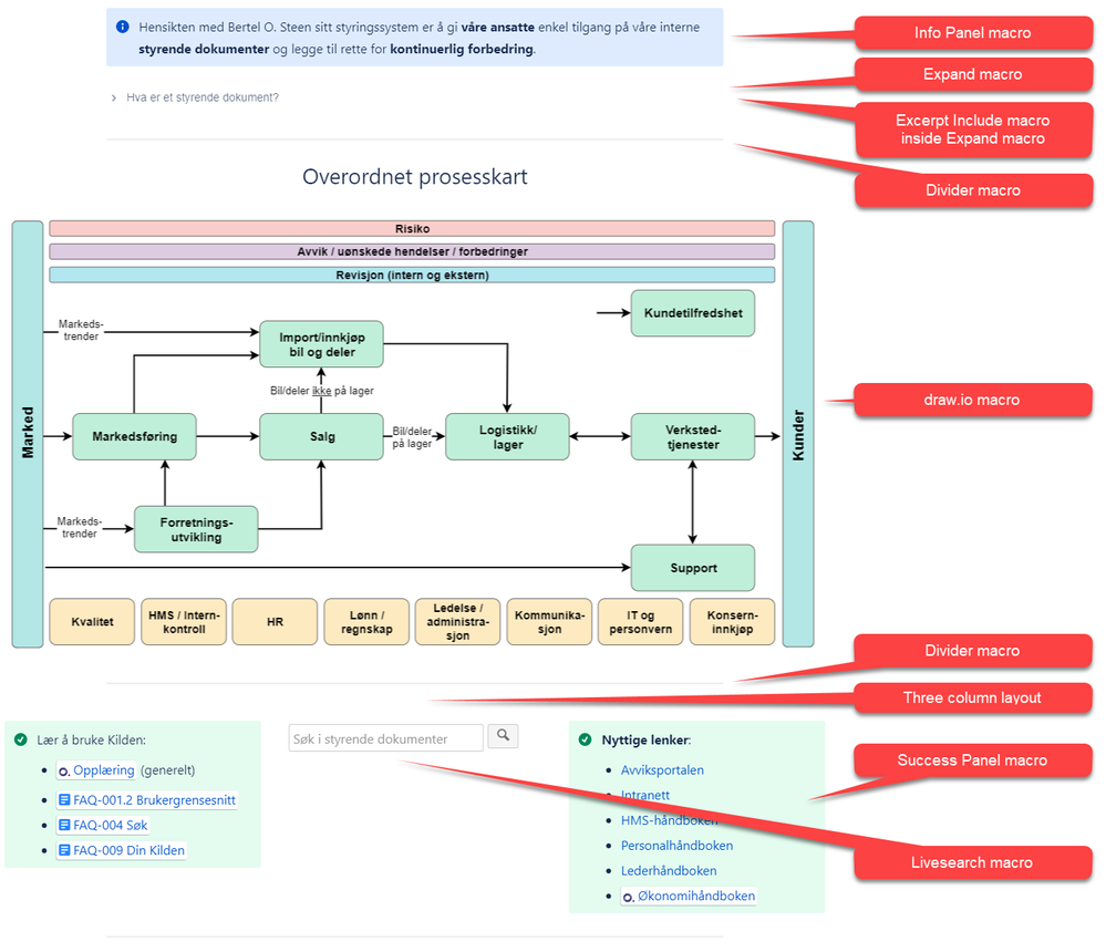
Here is an image showing one of our landing pages / homepages, and which macros we use.

We really wish we could have the old customizable Panel macro back, where you could insert macros and tables, change background color and border and add titles.

homepage-macro-usage.png

Like # people like this
TAGS
AUG Leaders

Atlassian Community Events