I and my colleagues have a lot of issues saving draw.io diagram, it very often fails:
If I try again, I got this error:
The workaround we use is creating a new digram and copy the XML, that is a total nosense and huge waste of time.
The same behavior was observed using different browsers, I guess it should not be a browser related issue.
* Is that a known issue?
* Any plan to fix it?
Best regards,
Which problem are you seeing?
You must be a registered user to add a comment. If you've already registered, sign in. Otherwise, register and sign in.
Same problem probably means what is described above ...
You must be a registered user to add a comment. If you've already registered, sign in. Otherwise, register and sign in.
You must be a registered user to add a comment. If you've already registered, sign in. Otherwise, register and sign in.
I already complaint a few times also with support but it's still existing
You must be a registered user to add a comment. If you've already registered, sign in. Otherwise, register and sign in.
Could you tell us your ticket numbers for support case please? What draw.io version do you have installed?
You must be a registered user to add a comment. If you've already registered, sign in. Otherwise, register and sign in.
It is this ticket: https://jira.atlassian.com/browse/CONFCLOUD-58848
For more then 2 years
You must be a registered user to add a comment. If you've already registered, sign in. Otherwise, register and sign in.
We have installed the newest version (we use confluence online, I suppose it has automatic updates)
You must be a registered user to add a comment. If you've already registered, sign in. Otherwise, register and sign in.
No, that is not the problem you are seeing. That was an Atlassian bug, they fixed that some time ago. You might be seeing the same result, but the cause is not the same.
You must be a registered user to add a comment. If you've already registered, sign in. Otherwise, register and sign in.
It doesn't always automatically update, it's worth checking you're running 1.4.x
You must be a registered user to add a comment. If you've already registered, sign in. Otherwise, register and sign in.
Ok, then maybe it is another problem but for us as customer the problem is still the same (and you can see there are also more in this ticket)
You must be a registered user to add a comment. If you've already registered, sign in. Otherwise, register and sign in.
You must be a registered user to add a comment. If you've already registered, sign in. Otherwise, register and sign in.
Sure, so let's get some details (from both of you). Are there any errors in the browser console when this happens?
You mention it happens across various browsers, are you all working from home and connecting to a company network via a VPN?
You must be a registered user to add a comment. If you've already registered, sign in. Otherwise, register and sign in.
Hmm, I don't know about browser console errors. No, we are using Login with Google to authenticate to Atlassian confluence. No VPN used.
You must be a registered user to add a comment. If you've already registered, sign in. Otherwise, register and sign in.
Ah and yes it happens from Windows, from Linux and from Mac and using Safari, Firefox or Chrome
You must be a registered user to add a comment. If you've already registered, sign in. Otherwise, register and sign in.
OK, I've setup a test Confluence Cloud instance. Please submit a ticket to https://drawio.atlassian.net/servicedesk/customer/portal/14/group/15/create/49 and I'll give you login details. Let's see whether you can repeat it there.
You must be a registered user to add a comment. If you've already registered, sign in. Otherwise, register and sign in.
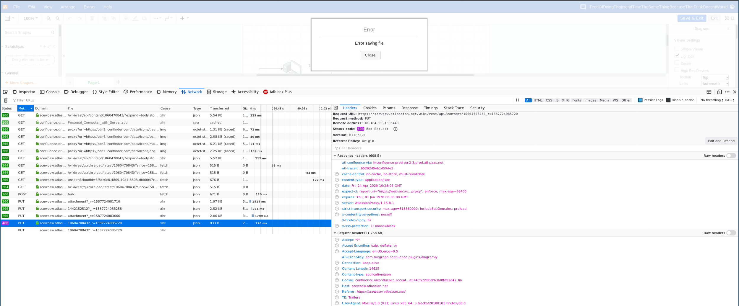
So here are a collection of screenshots, when the error occurs for the first time, when I try again and a the js console that shows a lot of warning that I think should not be ignored.
I'm not a web guy, I don't which information is the most relevant for you ... Although I have other stuff to do, I can take some more capture if that can help to fix the issue faster, it always happens on my machine.
You must be a registered user to add a comment. If you've already registered, sign in. Otherwise, register and sign in.
Thanks. Does the failure to save always get preceeded by the "editing in another session" dialog? Do you know if someone is editing the diagram at the same time?
You must be a registered user to add a comment. If you've already registered, sign in. Otherwise, register and sign in.
And you two work for the same company, i.e. this is the same confluence instance?
You must be a registered user to add a comment. If you've already registered, sign in. Otherwise, register and sign in.
Sorry @[deleted], I forgot to thank you for taking our request into consideration and your fast feedback!
I can reproduce the problem as follow:
Yes, we are working in the same company, using the same confluence instance. I'm sure no one else is editing my page!
You must be a registered user to add a comment. If you've already registered, sign in. Otherwise, register and sign in.
"try to save it" I mean clicking on "save & close" icon on top right
You must be a registered user to add a comment. If you've already registered, sign in. Otherwise, register and sign in.
Are you editing the diagram from the page directly?
If yes, can you please try to edit the diagram from Confluence page editor.
Also, does this only affect existing diagrams (Does new diagrams works fine)?
Finally, is the page where the diagram saving fails a moved page?
You must be a registered user to add a comment. If you've already registered, sign in. Otherwise, register and sign in.
Yes, I try to edit it by clicking on the pen at the top left of the diagram.
I can try by entering edit mode first and let you know ...
You must be a registered user to add a comment. If you've already registered, sign in. Otherwise, register and sign in.
Magic, I don't have the error when I enter into edit mode first. However, I tried few times and the displayed diagram seems to be out of sync (doesn't show my last changes), even worst, disappeared from the page!
The problem doesn't occur when creating an new diagram.
I think the easiest is that you try by yourself, you can mess up with this page:
https://scewosw.atlassian.net/wiki/spaces/S0/pages/1060470843/SRQ-11+Production+Software
You must be a registered user to add a comment. If you've already registered, sign in. Otherwise, register and sign in.
Finally, is the page where the diagram saving fails a moved page?
Sorry this I cannot be sure
You must be a registered user to add a comment. If you've already registered, sign in. Otherwise, register and sign in.
Could you please give access to that one page to diagramly@jgraph.com?
You must be a registered user to add a comment. If you've already registered, sign in. Otherwise, register and sign in.
Not sure how to do it.
You must be a registered user to add a comment. If you've already registered, sign in. Otherwise, register and sign in.
That's anyone with a login to your Confluence can do it, I don't have a user on your system.
You must be a registered user to add a comment. If you've already registered, sign in. Otherwise, register and sign in.
You must be a registered user to add a comment. If you've already registered, sign in. Otherwise, register and sign in.
Ok if that is the right place, it seems I don't have permissions to edit permissions :D!
You must be a registered user to add a comment. If you've already registered, sign in. Otherwise, register and sign in.
Since we cannot get access to that page, please provide us with the following information:
1. Revert back to a page version where the diagram is still there (or open another page with the same issue)
2. From the top-right (...) menu, select "View Storage Format" (send it to us)
3. From the same menu, select "Attachments" and send us the attachments list and "draw.io Diagrams" list
Thanks
You must be a registered user to add a comment. If you've already registered, sign in. Otherwise, register and sign in.
2. From the top-right (...) menu, select "View Storage Format" (send it to us)
I don't have the option:
3. From the same menu, select "Attachments" and send us the attachments list and "draw.io Diagrams" list
How can I upload a file that is not an image here? I'm wondering what you can do with those screenshots .... But here you go anyway:
You must be a registered user to add a comment. If you've already registered, sign in. Otherwise, register and sign in.
Wouldn't be the "bad request" error from a previous screenshot be a good pointer to follow?
https://community.atlassian.com/t5/image/serverpage/image-id/91991i4B04726ED7D8AD55/image-dimensions/2500?v=1.0&px=-1
You must be a registered user to add a comment. If you've already registered, sign in. Otherwise, register and sign in.
Yes, but the question is why nearly 20k Confluence cloud instances don't see this when using draw.io, and yours does.
That's why I'd like you to test on a new instance. If you do see the problem still, it's a client-side side issue. If you don't, there might be an underlying problem with your Confluence instance.
You must be a registered user to add a comment. If you've already registered, sign in. Otherwise, register and sign in.
Yeah, that bad request shows that something in the macro definition is not correct. This is most probably due to having a copied/moved page. The storage format can confirm that (but it also requires special permissions).
In the next version, direct editing won't be possible when the macro is inconsistent and users had to edit the macro inside the page editor.
We also want to confirm the steps that caused out-of-sync diagrams and deleted the diagram while editing the page.
You must be a registered user to add a comment. If you've already registered, sign in. Otherwise, register and sign in.
Yah sorry, you know better than me how to do your job ... Thanks for your feedbacks!
You must be a registered user to add a comment. If you've already registered, sign in. Otherwise, register and sign in.
Here is the storage format output:
<ac:structured-macro ac:name="details" ac:schema-version="1" data-layout="default" ac:macro-id="3be221ca-3c07-45c4-b24e-5863c0158a16"><ac:rich-text-body> <table data-layout="default"><colgroup><col style="width: 328.0px;" /><col style="width: 1438.0px;" /></colgroup> <tbody> <tr> <th> <p><strong>Target release</strong></p></th> <td> <p><ac:link ac:card-appearance="inline"><ri:page ri:content-title="BB-8" ri:version-at-save="14" /><ac:link-body>BB-8</ac:link-body></ac:link> </p></td></tr> <tr> <th> <p><strong>FMEA link</strong></p></th> <td> <p><ac:link ac:card-appearance="inline"><ri:page ri:content-title="FMEA Colibri module not correctly flashed at production" ri:version-at-save="1" /><ac:link-body>FMEA Colibri module not correctly flashed at production</ac:link-body></ac:link> </p></td></tr> <tr> <th> <p><strong>Prerequisites</strong></p></th> <td> <p><ac:link ac:card-appearance="inline"><ri:page ri:content-title="LNX-05 Software update" ri:version-at-save="38" /><ac:link-body>LNX-05 Software update</ac:link-body></ac:link> </p></td></tr> <tr> <th> <p><strong>Document status</strong></p></th> <td> <p><ac:structured-macro ac:name="status" ac:schema-version="1" ac:macro-id="199130d3-82c3-4711-9535-acbe3daf3cb9"><ac:parameter ac:name="title">Released</ac:parameter><ac:parameter ac:name="colour">Green</ac:parameter></ac:structured-macro></p></td></tr> <tr> <th> <p><strong>Document owner</strong></p></th> <td> <p><ac:link><ri:user ri:userkey="8a7f808668a88a710168a89845fe0015" /></ac:link></p></td></tr> <tr> <th> <p><strong>Developers</strong></p></th> <td> <p><ac:link><ri:user ri:userkey="8a7f808668a88a710168a89845fe0015" /></ac:link> </p></td></tr></tbody></table></ac:rich-text-body></ac:structured-macro> <h2>Objective</h2> <p>Provide an easy way to prepare a<ac:inline-comment-marker ac:ref="120eb33d-d951-4dda-898e-e6f43440ddc4"> stock CPU module </ac:inline-comment-marker>for the new wheelchairs at <ac:inline-comment-marker ac:ref="08bdeb7e-6283-444a-890a-abf340e6c29c">production</ac:inline-comment-marker>.</p> <h2>Assumptions</h2> <ul> <li> <p>The <ac:inline-comment-marker ac:ref="e5719660-ba6c-46da-8a6c-5f7e7518ddc5">technician </ac:inline-comment-marker>has a computer with applications required to bootstrap a stock Colibri i.mx6 SOC</p></li> <li> <p>The technician has a development board with a screen to run the production software on the Colibri i.mx6 SOC</p></li> <li> <p>The development board has Internet access</p></li></ul> <h2>Requirements</h2> <table data-layout="wide"><colgroup><col style="width: 15.08px;" /><col style="width: 113.78px;" /><col style="width: 277.87px;" /><col style="width: 56.66px;" /><col style="width: 44.69px;" /><col style="width: 25.99px;" /><col style="width: 236.84px;" /></colgroup> <tbody> <tr> <th> <p>#</p></th> <th> <p>Requirement</p></th> <th> <p>User Story</p></th> <th> <p>Importance</p></th> <th> <p>Jira Issue</p></th> <th> <p>Test</p></th> <th> <p>Notes</p></th></tr> <tr> <td> <p>1</p></td> <td> <p>User intervention should be limited</p></td> <td> <p>The technician wants to run more than one installation in parallel</p></td> <td> <p><ac:structured-macro ac:name="status" ac:schema-version="1" ac:macro-id="4efc2cc3-d762-434f-9552-9a4810076ef2"><ac:parameter ac:name="title">GOOD TO HAVE</ac:parameter><ac:parameter ac:name="colour">Yellow</ac:parameter></ac:structured-macro></p></td> <td> <p><br /><a href="https://scewosw.atlassian.net/browse/SOF-1226" data-card-appearance="inline">https://scewosw.atlassian.net/browse/SOF-1226</a> </p></td> <td> <p><br /></p></td> <td> <p>Enter all required information only once</p></td></tr> <tr> <td> <p>2</p></td> <td> <p>A <ac:inline-comment-marker ac:ref="c58b57bb-db19-41b8-ade2-f988a4caf179">different serial</ac:inline-comment-marker> number must be set for each wheelchair</p></td> <td> <p>The technician has to give the serial number of the wheelchair for identification</p></td> <td> <p><ac:structured-macro ac:name="status" ac:schema-version="1" ac:macro-id="e0fb2d9b-860f-4913-8886-584aa3979c16"><ac:parameter ac:name="title">MUST HAVE</ac:parameter><ac:parameter ac:name="colour">Red</ac:parameter></ac:structured-macro></p></td> <td> <p><br /></p></td> <td> <p><br /></p></td> <td> <p>Use a barcode scanner</p> <p>This should be clarified (see Q&A below)</p></td></tr> <tr> <td> <p>3</p></td> <td> <p>The wheelchair must be registered to the DMS</p></td> <td> <p>The wheelchair needs an account on the <ac:inline-comment-marker ac:ref="286ef5ab-ed59-40cf-b030-28cdbe3e9179">DMS</ac:inline-comment-marker> to be able to download software updates and send data</p></td> <td> <p><ac:structured-macro ac:name="status" ac:schema-version="1" ac:macro-id="a9090b4e-2fda-4d95-a02a-2767f9d615a7"><ac:parameter ac:name="title">GOOD TO HAVE</ac:parameter><ac:parameter ac:name="colour">Yellow</ac:parameter></ac:structured-macro></p></td> <td> <p><br /></p></td> <td> <p><br /></p></td> <td> <p>Automate the process using the REST API</p></td></tr> <tr> <td> <p>4</p></td> <td> <p>It should be easy to use</p></td> <td> <p><ac:inline-comment-marker ac:ref="21045513-f6ff-4c7c-a26e-ca61c9bddecb">The technician has no software development background and want an easy to use user interface</ac:inline-comment-marker></p></td> <td> <p><ac:structured-macro ac:name="status" ac:schema-version="1" ac:macro-id="e3f8f8d0-0223-493f-b579-e7f580f57828"><ac:parameter ac:name="title">GOOD TO HAVE</ac:parameter><ac:parameter ac:name="colour">Yellow</ac:parameter></ac:structured-macro></p></td> <td> <p><br /></p></td> <td> <p><br /></p></td> <td> <p>QT graphical application on the development board</p> <p>Scripts to automate bootstraping on the technician's computer</p></td></tr> <tr> <td> <p>5</p></td> <td> <p>Reusability</p></td> <td> <p>The production application should be flexible enough to be used with future platforms</p></td> <td> <p><ac:structured-macro ac:name="status" ac:schema-version="1" ac:macro-id="78e81fc0-fbae-485b-af59-5fbb733c96fc"><ac:parameter ac:name="title">NICE TO HAVE</ac:parameter><ac:parameter ac:name="colour">Green</ac:parameter></ac:structured-macro></p></td> <td> <p><br /></p></td> <td> <p><br /></p></td> <td> <p><br /></p></td></tr> <tr> <td> <p>6</p></td> <td> <p>Software installation</p></td> <td> <p>The production application must install all the required software on a stock Colibri i.mx6</p></td> <td> <p><ac:structured-macro ac:name="status" ac:schema-version="1" ac:macro-id="9dddd1d8-759d-4cd1-83dc-ee53506616d8"><ac:parameter ac:name="title">MUST HAVE</ac:parameter><ac:parameter ac:name="colour">Red</ac:parameter></ac:structured-macro></p></td> <td> <p><br /><a href="https://scewosw.atlassian.net/browse/SOF-1231" data-card-appearance="inline">https://scewosw.atlassian.net/browse/SOF-1231</a> </p></td> <td> <p><br /><ac:link ac:card-appearance="inline"><ri:page ri:content-title="Acceptance Test after Assembly" ri:version-at-save="7" /><ac:link-body>Acceptance Test after Assembly</ac:link-body></ac:link> </p></td> <td> <p>Perform NAND partitionning</p> <p>Install required software (bootloader, M4, Linux, ...)</p></td></tr></tbody></table> <h2>Implementation<br /></h2><ac:structured-macro ac:name="inc-drawio" ac:schema-version="1" data-layout="default" ac:macro-id="b9fa1c9f-b011-44e1-b5fd-b794fb61ceee"><ac:parameter ac:name="baseUrl">https://scewosw.atlassian.net/wiki</ac:parameter><ac:parameter ac:name="imgPageId">1060470843</ac:parameter><ac:parameter ac:name="diagramName">TiredOfDoingThousendTimeTheSameThingBecauseThatFunkDoesntWorkd</ac:parameter><ac:parameter ac:name="aspect">9WAsCh_7JKN6CnWGifqm 1</ac:parameter><ac:parameter ac:name="includedDiagram">1</ac:parameter><ac:parameter ac:name="width">359</ac:parameter><ac:parameter ac:name="aspectHash">c6eb6ea650784b3039fd93d055f4e835f88a0f60</ac:parameter><ac:parameter ac:name="custContentId">1442152512</ac:parameter><ac:parameter ac:name="pageId">1060470843</ac:parameter><ac:parameter ac:name="diagramDisplayName">TiredOfDoingThousendTimeTheSameThingBecauseThatFunkDoesntWorkd</ac:parameter><ac:parameter ac:name="height">280</ac:parameter></ac:structured-macro><ac:structured-macro ac:name="drawio" ac:schema-version="1" data-layout="default" ac:macro-id="a777ca1f-4ee2-40c4-a5e4-b8f370e6004c"><ac:parameter ac:name="simple">0</ac:parameter><ac:parameter ac:name="zoom">1</ac:parameter><ac:parameter ac:name="inComment">0</ac:parameter><ac:parameter ac:name="custContentId">1445494950</ac:parameter><ac:parameter ac:name="pageId">1060470843</ac:parameter><ac:parameter ac:name="diagramDisplayName">new-guy.drawio</ac:parameter><ac:parameter ac:name="lbox">1</ac:parameter><ac:parameter ac:name="contentVer">3</ac:parameter><ac:parameter ac:name="revision">3</ac:parameter><ac:parameter ac:name="baseUrl">https://scewosw.atlassian.net/wiki</ac:parameter><ac:parameter ac:name="diagramName">new-guy.drawio</ac:parameter><ac:parameter ac:name="pCenter">0</ac:parameter><ac:parameter ac:name="width">601</ac:parameter><ac:parameter ac:name="links" /><ac:parameter ac:name="tbstyle" /><ac:parameter ac:name="height">131</ac:parameter></ac:structured-macro> <ul> <li> <p>The technician loads a RAM disk image with <a href="https://github.com/boundarydevices/imx_usb_loader/tree/6b07a0a81eb7ab1ab6ed25f397ce1f3596b2fa52">imx_usb boostrapping application</a> from his computer</p> <ul> <li> <p>Alternatively a raspberry PI or a Linux machine can be used to automate this</p></li></ul></li> <li> <p>The RAM disk image starts the production application</p></li> <li> <p>The technician enters required information (serial number, ...) in the production application</p> <ul> <li> <p>To speed up process, a barcode scanner can also be used</p></li></ul></li> <li> <p>The production application installs all required software on the NAND flash from an update package available on the SD card</p></li> <li> <p>The Colibri i.mx6 is ready to be installed on a new wheelchair</p></li></ul> <h2>Glossary</h2> <ul> <li> <p><strong>DMS</strong></p></li></ul> <p><strong>D</strong>evices <strong>M</strong>anagement <strong>S</strong>ystem. <a href="https://device.leitwert.ch/">The fleet management server from Leitwert.</a></p> <h2>Open Questions</h2> <table data-layout="full-width"><colgroup><col style="width: 400.0px;" /><col style="width: 1293.0px;" /><col style="width: 107.0px;" /></colgroup> <tbody> <tr> <th> <p>Question</p></th> <th> <p>Answer</p></th> <th> <p>Date Answered</p></th></tr> <tr> <td> <p>What about GSM modem and SIM card configuration (PIN)?</p></td> <td> <p><ac:link><ri:user ri:userkey="8a7f808668a88a710168a89845fe0015" /></ac:link> Such of configuration should be done in a second step once the CPU module is installed on the actual wheelchair after being flashed. The main reason for that is that the configuration will be stored on the SD card. The wheelchair-viewer can be used to configure the modem</p></td> <td> <p>01.12.2019</p></td></tr> <tr> <td> <p>What about Wireless access point configuration?</p></td> <td> <p><ac:link><ri:user ri:userkey="8a7f808668a88a710168a89845fe0015" /></ac:link> This is also a second step configuration. We don’t have much access to the internal as this is a product from other provider and must be configured manually by connecting to the web interface of the router. However to make things easier, we could provide a default configuration file that can be tweaked by technician, or maybe we can generated it on the fly …</p></td> <td> <p>01.12.2019<br /></p></td></tr> <tr> <td> <p>What about interface, MCUs and other firmwares</p></td> <td> <p><ac:link><ri:user ri:userkey="8a7f808668a88a710168a89845fe0015" /></ac:link> It should be integrated in the update package and flashed from Linux. <ac:link><ri:user ri:userkey="8a7f8083628846f801628877d45f000a" /></ac:link> has already implemented an update mechanism for the interface form the M4. Consequently, the interface firmware is part of our M4 firmware</p></td> <td> <p>01.12.2019<br /></p></td></tr> <tr> <td> <p>How is serial number generated?</p> <ul> <li> <p>Do we generated the serial when flashing the module and print it on a stickers with a barcode?</p> <ul> <li> <p>The serial number must be updated on a remote database?</p></li></ul></li> <li> <p>Do we pull a serial number from a database?</p> <ul> <li> <p>We have a set of already printed barcode that we can scan at production?</p></li></ul></li></ul></td> <td> <p><ac:link><ri:user ri:userkey="8a7f808668a88a710168a89845fe0015" /></ac:link> </p> <ul> <li> <p>At the moment, the serial number is entered manually in the production software when flashing the CPU module.</p> <ul> <li> <p><ac:link ac:card-appearance="inline"><ri:page ri:content-title="QM-012 Serial Number" ri:version-at-save="2" /><ac:link-body>QM-012 Serial Number</ac:link-body></ac:link> </p></li></ul></li> <li> <p>There is no sticker or whatsoever on the wheelchair to indicate its serial number</p></li> <li> <p>Serial number can be read using debugging GUI or can be displayed on the mobile app</p></li></ul> <p><ac:link><ri:user ri:userkey="8a7f8083600b44e6016013e892c2004f" /></ac:link> and <ac:link><ri:user ri:userkey="8a7f8083600b44e6016013e892c20050" /></ac:link> , in the longer term, this should be clarified</p></td> <td> <p>24.04.2020</p></td></tr></tbody></table> <p><ac:placeholder>List the features discussed which are out of scope or might be revisited in a later release.</ac:placeholder></p> <p />
You must be a registered user to add a comment. If you've already registered, sign in. Otherwise, register and sign in.
Thanks for the storage format:
I need to confirm some points:
1. The diagram that causes the problem is "TiredOfDoingThousendTimeTheSameThingBecauseThatFunkDoesntWorkd"?
2. You can edit that diagram directly from page view?
Thanks
You must be a registered user to add a comment. If you've already registered, sign in. Otherwise, register and sign in.
All of tems showed the same issue.
"TiredOfDoingThousendTimeTheSameThingBecauseThatFunkDoesntWorkd" is a diagram I reimported after it disappeard.
The "new-guy" is a new diagram I added later that also shows the same issue. Please refere to this one.
Using the pen as described shows the problem described in the first question.
Entering in edit mode and using the pen, make the diagram disappear.
You must be a registered user to add a comment. If you've already registered, sign in. Otherwise, register and sign in.
Sorry for my late reply.
We have released a new version where the pen icon (direct edit) is hidden when the macro has inconsistent state (e.g., after a page copy)
We still need the steps that caused the deletion of a diagram while editing the page so we can fix it. Also, which browser is used and if there are any errors in the browser console.
Thanks
You must be a registered user to add a comment. If you've already registered, sign in. Otherwise, register and sign in.
"Cannot reproduce the problem on the given test page."
You must be a registered user to add a comment. If you've already registered, sign in. Otherwise, register and sign in.
You must be a registered user to add a comment. If you've already registered, sign in. Otherwise, register and sign in.