Forums

Articles
Create
cancel
Showing results for 
Search instead for 
Did you mean: 

Tracking work on Ideas

gabriel_moraes
April 17, 2025

Hi everyone,

My team and I are using JPD to improve our discovery process. As we iterate and validate ideas — through tech spikes, stakeholder interviews, and other activities — we’ve struggled to find a clear way to track the status of our work or assign ownership.

Compared to a Jira Kanban board, for example, we’re missing statuses like Backlog, To Do, In Progress, etc., which help show where each task stands. Jira also allows us to assign issues to specific team members, making responsibilities clearer.

Is there a native way in JPD to track this kind of work? How do you recommend approaching this based on JPD features or other users experience?

Thanks in advance!

Best regards,

2 answers

2 accepted

3 votes
Answer accepted
Gary Spross
Community Champion
April 17, 2025

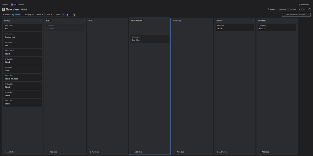
@gabriel_moraes, you can update your workflow to include whatever statuses you like within the project settings (assuming you are a project admin). Once you have the workflow configured as you need, you can create a Board view and set the columns to use the "Status" field.

Screenshot 2025-04-17 221222.png

Screenshot 2025-04-17 221311.png

You can even drag and drop Ideas across columns, just like within Jira boards!

Screenshot 2025-04-17 221356.png

Also, similar to Jira work items, JPD Ideas have an Assignee field that you can set. You can include this within your board view (similar to swim lanes) using the "Group by" configuration.

Screenshot 2025-04-17 221806.png

gabriel_moraes
April 18, 2025

This idea looks good! I'll try it and see if it fits my needs. Thank you!

1 vote
Answer accepted
Bill Sheboy
Rising Star
Rising Star
Rising Stars are recognized for providing high-quality answers to other users. Rising Stars receive a certificate of achievement and are on the path to becoming Community Champions.
April 17, 2025

Hi @gabriel_moraes 

Within Jira Product Discovery (JPD) have you tried creating a board view with columns based on Status?

https://support.atlassian.com/jira-product-discovery/docs/create-a-board-view/

Kind regards,
Bill

gabriel_moraes
April 18, 2025

I'll see if I can create this view in a way that fits my needs. Thanks for the answer!

Suggest an answer

Log in or Sign up to answer
TAGS
AUG Leaders

Atlassian Community Events