Forums

Articles
Create
cancel
Showing results for 
Search instead for 
Did you mean: 

Cloning with API Tokens

saikrishna.yerramasu
I'm New Here
I'm New Here
Those new to the Atlassian Community have posted less than three times. Give them a warm welcome!
January 11, 2026

Hi,

 

In December 2025 I moved to a new HP computer and installed Bitbucket and SoureTree. I was forced to start using API Tokens to authenticate in SourceTree. I was able to obtain an API token to authenticate and was able to clone all repositories I use. All was good.

 

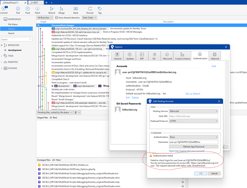
When I returned to the office in 2026, SourceTree no longer worked (i.e., I got the error shown below when I tried to do a FETCH in SourceTree).

I discovered that the API token I obtained in December 2025 had expired. So, I obtained a new API token and attempted to authenticate in SourceTree using the new API token and got the error shown below.

 

Does anyone have suggestions on how to resolve this error???

Note : By using OAuth authentication it is working fine as you can see in one of the screen shot.

ST error1.pngST error2.pngST error3.png

1 answer

0 votes
Alastair Murray
February 19, 2026

I have been struggling with the same problem since November - has anyone got a link to documentation that is up-to-date and with instructions matching what I see on the website?

I need to sync Sourcetree with Bitbucket server - should be an easy requirement and was before API tokens were implemented.

My experience of Atlassian since this change was implemented has been awful. 

How do I speak to someone - all I get is the AI idiot

Suggest an answer

Log in or Sign up to answer
DEPLOYMENT TYPE
CLOUD
PRODUCT PLAN
PREMIUM
TAGS
AUG Leaders

Atlassian Community Events